| Re: Scripts [message #176476 is a reply to message #176311] |
Wed, 26 October 2005 01:05   |
neofmat
Messages: 42 Registered: February 2005
Karma:
|
Recruit |
|
|
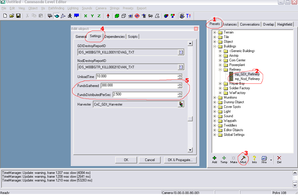
When you open LEVELEDIT, you'll see "Presets" Tab on the right hand side. So under presets find "Buildings" then further expand/open you'll get "Refinery". Now you should see two nodes
mp_GDI_Refinery
mp_NOD_Refinery
Select one and then click "Mod" at the very bottom. A new screen will pop wid differnt tabs. Select "Settings". Then scroll down to the very last few options. You ll see "Funds Gatherd" and "FundsDistributedPerSec". Those are the options you need to mess around with. Do the same for Nod refinery.
For reference i have included screen shots, have a look at them.
neofmat
-
Attachment: screen1.gif
(Size: 32.63KB, Downloaded 305 times)
RxD
http://www.renxtreme.info
|
|
|
|